如何配置存储空间直通
如何在 Windows Server 2025 上配置存储空间直通
如何在 Windows Server 2025 中配置存储空间直通
如果您希望了解如何配置 Storage Space Direct 以使您的环境具有高可用性,
在这篇文章中,我将引导您在简单的两节点融合集群中部署和配置 Storage Space Direct (S2D)。
当涉及到高可用性以及在高可用存储中部署虚拟机时,S2D 可以具有强大的功能。
您可以在不中断任何操作的情况下执行虚拟机的实时迁移。
在融合虚拟机上运行您的工作负载并使其高度可用。
什么是存储空间直通 (S2D)
想象一下您的办公室里有几台服务器。
每台服务器都有自己的硬盘或SSD。通常,这些驱动器只能由该单个服务器使用。
存储空间直接 (S2D)是一项 Windows Server 功能,可让您将所有这些独立的驱动器组合成一个大型、共享且可靠的存储系统。
这就像从所有服务器中取出存储,将其组合在一起,使其像一个强大的存储盒一样工作。
如果一台服务器或一个磁盘发生故障,您的数据仍然安全,因为 S2D 会自动在其他服务器上保留副本
因此,它非常适合虚拟机,降低 SAN 成本
此外,它快速、可靠、高度可用且易于扩展。
存储空间直接先决条件

两台或更多服务器跑步Windows Server 数据中心版(2019/2022/2025)。
每个服务器应该有:
至少1 个 SSD 或 NVMe(用于缓存)和额外的 4 个 HDD/SSD 用于容量。
两个 NIC(1 Gbps 或更高 — 建议生产使用 10/25 GbE)。
加入域的服务器具有正确的 DNS 和 Active Directory 设置。
故障转移集群和 Hyper-V可用的功能(将在下面安装它们)。
远程管理权限(PowerShell/服务器管理器)。
安装了最新的 Windows 更新。
对于企业设置,请检查硬件要求
不支持:不支持SAS物理存储设备或SAN(光纤通道、iSCSI、FCoE)存储直通的RAID卡。主机总线适配器 (HBA) 卡必须为用于存储空间直通的任何存储设备实现简单直通模式。
S2D 所需的角色和功能
Install-WindowsFeature -Name FS-FileServer, Failover-Clustering, Hyper-V, Data-Center-Bridging, RSAT-Clustering-PowerShell, Hyper-V-PowerShell -IncludeManagementTools –Restart
我们的场景
这里我们将创建一个两节点集群,我们的操作系统是Windows Server 2025 Datacenter版本。
我们的 Hyper-V 节点名称为 Node1 和 Node2,集群名称为 FirstCluster
我们使用 Dell-420 服务器作为主机,并在其上安装了三台虚拟机。
一个是域控制器,名称为MYDC01,另外两个是集群节点,名称为节点1和节点2


我们启用了嵌套VM环境以在VM内部创建VM。
因此,为 Node1 和 Node2 虚拟机分配了 3 个虚拟网卡
如果您有相同的配置并想要启用嵌套虚拟化。
您可以运行以下命令来启用它。
Set-VMProcessor -VMName "YourVMName" -ExposeVirtualizationExtensions $true
注意:在主主机上运行以下命令,而不是在虚拟机上运行。另外,请确保您的虚拟机处于关闭状态。
如何配置存储空间直通的步骤
首先,确保两个节点都加入 Active Directory 域。
所有服务器都设置相同的时区并且完全更新。
此外,还安装了多个网卡,至少两个。
此外,除了操作系统之外,每台服务器上至少安装了四个磁盘。
所有存储磁盘都应该是原始且干净的,没有任何先前的分区。
S2D 的网络设置
这里,我们的节点 1 和节点 2 上有三个网卡,其 IP 寻址如下


节点 1 节点 2
192.168.12.121 192.168.12.123
192.168.12.122 192.168.12.124
10.0.0.10 10.0.0.3
子网 192.168.12.0/24 用于虚拟机流量
因此,10.0.0.0/24子网专用于虚拟机热迁移
注意:为您的网卡启用 RDMA(如果可用)(推荐支持 RDMA 的网卡)
清洁连接的驱动器
在启用存储空间直通之前,请确保您的驱动器为空:其中不存在旧分区或其他数据
运行以下 cmdlet 来清理驱动器
# Fill in these variables with your values
$ServerList = "Node1", "Node2"
foreach ($server in $serverlist) {
Invoke-Command ($server) {
# Check for the Azure Temporary Storage volume
$azTempVolume = Get-Volume -FriendlyName "Temporary Storage" -ErrorAction SilentlyContinue
If ($azTempVolume) {
$azTempDrive = (Get-Partition -DriveLetter $azTempVolume.DriveLetter).DiskNumber
}
# Clear and reset the disks
$disks = Get-Disk | Where-Object {
($_.Number -ne $null -and $_.Number -ne $azTempDrive -and !$_.IsBoot -and !$_.IsSystem -and $_.PartitionStyle -ne "RAW")
}
$disks | ft Number,FriendlyName,OperationalStatus
If ($disks) {
Write-Host "This action will permanently remove any data on any drives other than the operating system boot drive!`nReset disks? (Y/N)"
$response = read-host
if ( $response.ToLower() -ne "y" ) { exit }
$disks | % {
$_ | Set-Disk -isoffline:$false
$_ | Set-Disk -isreadonly:$false
$_ | Clear-Disk -RemoveData -RemoveOEM -Confirm:$false -verbose
$_ | Set-Disk -isreadonly:$true
$_ | Set-Disk -isoffline:$true
}
#Get-PhysicalDisk | Reset-PhysicalDisk
}
Get-Disk | Where-Object {
($_.Number -ne $null -and $_.Number -ne $azTempDrive -and !$_.IsBoot -and !$_.IsSystem -and $_.PartitionStyle -eq "RAW")
} | Group -NoElement -Property FriendlyName
}
}
测试和创建集群
在继续创建集群之前,请确保通过运行以下 cmdlet 来验证集群。
测试集群-节点Node1、Node2-包括“存储空间直接”、“库存”、“网络”、“系统配置”
一旦发现一切正常,您可以通过运行以下 cmdlet 创建集群并为其分配静态 IP
New-Cluster -Name FirstCluster -Node Node1,Node2 -NoStorage -StaticAddress 192.168.12.25
创建集群后,创建见证服务器。
在这里,我们使用 DC 计算机作为见证服务器。
最后,现在通过以下 cmdlet 启用存储空间直通
Enable-ClusterStorageSpacesDirect -CimSession FirstCluster
(可选)通过运行以下 cmdlet 启用 CSV 缓存
$ClusterName = "FirstCluster"
$CSVCacheSize = 1024 #Size in MB
Write-Output "Setting the CSV cache..."
(Get-Cluster $ClusterName).BlockCacheSize = $CSVCacheSize
$CSVCurrentCacheSize = (Get-Cluster $ClusterName).BlockCacheSize
Write-Output "$ClusterName CSV cache size: $CSVCurrentCacheSize MB"
完成此操作后,检查故障转移集群内的池
创建虚拟驱动器和卷
现在集群已经创建完毕
下一步是创建虚拟磁盘卷。
您可以通过从故障转移群集中单击“新建虚拟磁盘”来创建虚拟磁盘,然后创建镜像卷并对其进行格式化。


现在您已经有了一个镜像卷,并且可以将其转换为 CSV 存储。
之后,您可以在该存储上为高可用虚拟机创建融合虚拟机。
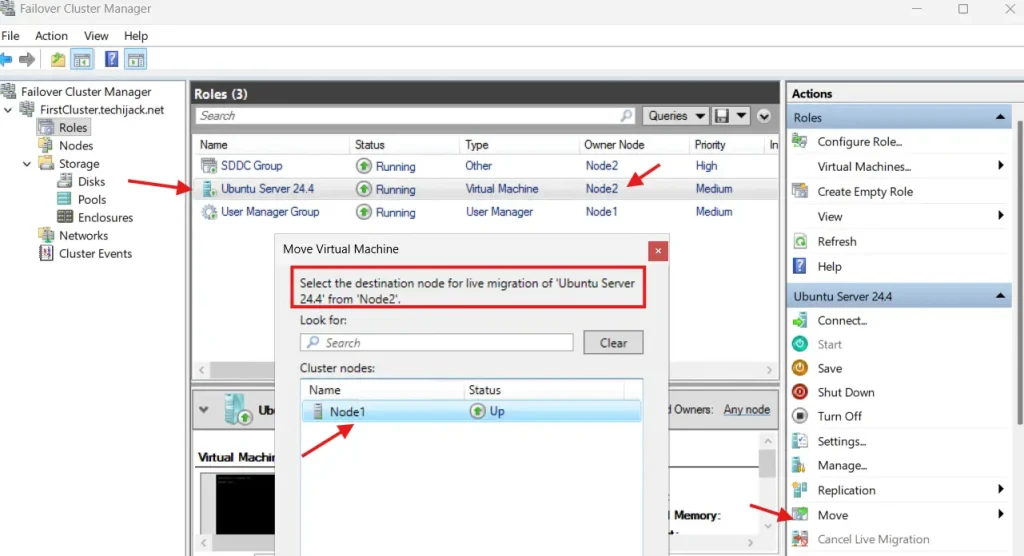
此外,如果您的 VM 已创建,您可以测试从 Node1 到另一个节点的实时迁移,反之亦然。


如果成功,则您已正确配置存储空间直通。
结论
存储空间可以帮助您实现存储的高可用环境,并且您还可以在该存储上安装虚拟机,这是高可用的,并且可以在不停机的情况下执行实时迁移。
因此,您还可以创建横向扩展文件服务器并创建高可用的网络共享。
另外,您可能喜欢其他 Windows Server 教程
如果有任何与本文相关的问题,请随时联系我们:[电子邮件受保护]
此外,如果您想查看完整的帖子的实际效果。
观看下面的 YouTube 视频,了解如何在 Windows Server 2025 上逐步配置存储空间直通的步骤
