如何映射网络驱动器 | Windows Server 2025
如果您希望为所有域用户映射网络驱动器
本文将帮助您逐步指导在 Windows Server 2025 中映射网络驱动器
当您将网络共享驱动器映射到用户时,它可以像访问本地驱动器一样访问数据,从而简化了对文件的安全访问。
它增强了用户体验;所有用户都可以获得保存数据的驱动器。
在本文中,我们将为特定用户组创建一个地图驱动器,以便他们可以从计算机内部访问它。
我们将为地图驱动器分配一个驱动器号,该驱动器号将以安全的方式部署到组中的所有用户。
规划网络驱动器映射
在映射网络驱动器之前,您应该进行适当的规划。
尽管您的 Active Directory 结构中会有多个 OU。
我们将为特定 OU 和特定组创建网络驱动器。
但是,如果要将其分配给所有用户,可以通过将该策略应用到整个域控制器来实现。
不会每次都是这样,所以我们针对特定的 OU 进行规划。
我们的案例
我们有一个名为 HR 的组织单位,并且我们计划向 HR OU 内的用户提供 MapDrive 访问权限。
因此,首先我们将在 HR OU 内创建一个组,并将 HR OU 成员添加到该组中。
在下图中,您可以看到我们创建了一个名为 HR 组的用户组
组范围是全局的,组类型是安全的。
此外,我们已将 David 和 Mike 添加到该组中。

为地图驱动器创建网络共享
要创建网络共享,请打开服务器管理器,点击文件和存储服务,然后点击股票。
屏幕上出现共享后,只需右键单击可用空间,然后单击新股


现在选择“SMB 共享 - 快速”选项,然后单击“下一步”


下一步是选择您的驱动音量,您要在其中创建网络共享,然后单击下一个
如下图所示,我们选择了C盘,您可以选择任何您想要的驱动器。


现在您必须提供共享名,它将自动生成本地路径和远程路径
注意:请务必记下您的远程路径,因为它将被进一步使用。
因此,在我们的例子中,我们将其命名为 HRNetworkDrive,单击下一步,然后单击下一步再次。


因此,现在它会请求控制访问的权限
单击自定义权限,然后单击禁用继承
它会提示一条消息,您必须单击“将此对象的继承权限转换为显式权限”。


现在,点击添加和选择一位校长,并添加人力资源组到它。
这里选择HR组,表示只有HR组用户才能访问该共享;其他用户将被自动限制。
检查写入权限,然后单击“确定”。


要进一步继续,只需单击好的,申请, 和好的再次。
完成此操作后,单击下一个,最后点击创造


当共享已成功创建时,您将得到结果,只需立即关闭它即可。


我们已经成功创建了网络共享。
使用组策略映射网络驱动器
要打开组策略管理,请打开服务器管理器并点击工具。
在下面工具,你会看到组策略管理,只需单击它即可将其打开。
一旦组策略管理打开。
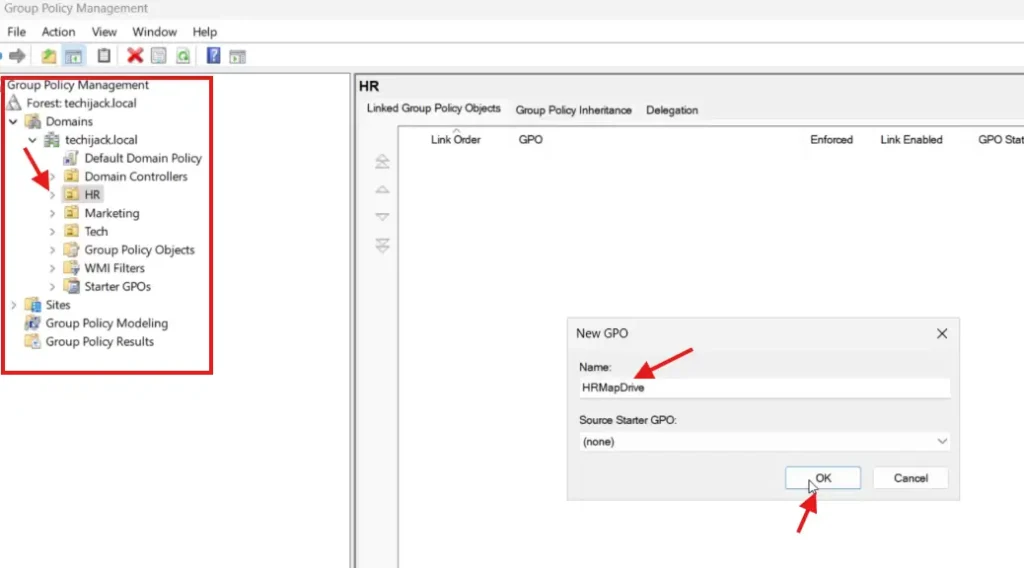
扩展您的域并导航至所需的 OU;在我们的例子中,它是 HR OU。
只是右键单击在人力资源或并点击在此域中创建一个 GPO,并将其链接到此处。
现在您必须提供名称新的GPO。
在我们的例子中,我给它起了名字人力资源地图驱动
因此,您可以为其指定任何名称。


新的 GPO 已创建,我们必须对其进行编辑。
直接右键点击新建的就可以了政府采购办公室并点击编辑。
的新窗口组策略管理编辑器将打开
用户下偏好,展开Windows 设置,你会看到驾驶地图。
右键单击驾驶地图,导航至新的,并点击映射驱动器。


单击“映射驱动器”后,将弹出新窗口。
在位置字段中,输入我们创建的网络共享的远程路径。
选中重新连接复选框。
下驱动器盘符,选择单选按钮为使用第一个可用的开始于,并选择驱动器盘符。
在我的例子中,我选择驱动器号为 K,如下图所示


执行此操作后,单击常用选项卡并选择项目级定位,并点击瞄准


单击“目标”后,单击“新项目”并选择一个安全组。
点击
因此,现在您必须选择安全组,在我们的例子中是 HR 组


如下图所示,我们选择了我们的人力资源组。


现在,点击好的,申请,和好的再次。
MapDrive已配置成功。
更新组策略
现在我们还必须更新服务器和客户端计算机上的组策略设置。
要更新组策略设置,我们将运行以下命令指令管理指令在我们的服务器和客户端上也是如此。
Gpupdate /force


组策略更新成功后。
我们现在可以为我们的用户测试网络映射驱动器。
因此,我们以用户 David(我们人力资源组的成员)身份登录。
登录后,我们打开这台电脑,那里有一个网络驱动器。
我们的网络驱动器的名称是HRNetworkDrive,驱动器号是K,这是我们设置的。


在组策略的帮助下,我们已成功为 HR 组用户映射网络驱动器。
结论
每当您创建地图网络驱动器时,请确保分配适当的权限,以便只有用户才能访问为其创建的资源。
另外,记下您在组织中创建的所有网络共享。
因此,如果您将任何其他用户添加到此 HR 组,该用户也将自动获取地图驱动器。
如果您对本文有任何疑问或疑问,请随时联系。
我希望您还会喜欢有关 Windows Server Active Directory 教程的其他一些文章
此外,如果您想了解如何逐步映射网络驱动器,请观看下面的视频。
