如何映射網絡驅動器 | Windows Server 2025
如果您希望為所有域用戶映射網絡驅動器
本文將幫助您逐步指導在 Windows Server 2025 中映射網絡驅動器
當您將網絡共享驅動器映射到用戶時,它可以像訪問本地驅動器一樣訪問數據,從而簡化了對文件的安全訪問。
它增強了用戶體驗;所有用戶都可以獲得保存數據的驅動器。
在本文中,我們將為特定用戶組創建一個地圖驅動器,以便他們可以從計算機內部訪問它。
我們將為地圖驅動器分配一個驅動器號,該驅動器號將以安全的方式部署到組中的所有用戶。
規劃網絡驅動器映射
在映射網絡驅動器之前,您應該進行適當的規劃。
儘管您的 Active Directory 結構中會有多個 OU。
我們將為特定 OU 和特定組創建網絡驅動器。
但是,如果要將其分配給所有用戶,可以通過將該策略應用到整個域控制器來實現。
不會每次都是這樣,所以我們針對特定的 OU 進行規劃。
我們的案例
我們有一個名為 HR 的組織單位,並且我們計劃向 HR OU 內的用戶提供 MapDrive 訪問權限。
因此,首先我們將在 HR OU 內創建一個組,並將 HR OU 成員添加到該組中。
在下圖中,您可以看到我們創建了一個名為 HR 組的用戶組
組範圍是全局的,組類型是安全的。
此外,我們已將 David 和 Mike 添加到該組中。

為地圖驅動器創建網絡共享
要創建網絡共享,請打開服務器管理器,點擊文件和存儲服務,然後點擊股票。
屏幕上出現共享後,只需右鍵單擊可用空間,然後單擊新股


現在選擇“SMB 共享 - 快速”選項,然後單擊“下一步”


下一步是選擇您的驅動音量,您要在其中創建網絡共享,然後單擊下一個
如下圖所示,我們選擇了C盤,您可以選擇任何您想要的驅動器。


現在您必須提供共享名,它將自動生成本地路徑和遠程路徑
注意:請務必記下您的遠程路徑,因為它將被進一步使用。
因此,在我們的例子中,我們將其命名為 HRNetworkDrive,單擊下一步,然後單擊下一步再次。


因此,現在它會請求控制訪問的權限
單擊自定義權限,然後單擊禁用繼承
它會提示一條消息,您必須單擊“將此對象的繼承權限轉換為顯式權限”。


現在,點擊添加和選擇一位校長,並添加人力資源組到它。
這裡選擇HR組,表示只有HR組用戶才能訪問該共享;其他用戶將被自動限制。
檢查寫入權限,然後單擊“確定”。


要進一步繼續,只需單擊好的,申請, 和好的再次。
完成此操作後,單擊下一個,最後點擊創造


當共享已成功創建時,您將得到結果,只需立即關閉它即可。


我們已經成功創建了網絡共享。
使用組策略映射網絡驅動器
要打開組策略管理,請打開服務器管理器並點擊工具。
在下面工具,你會看到組策略管理,只需單擊它即可將其打開。
一旦組策略管理打開。
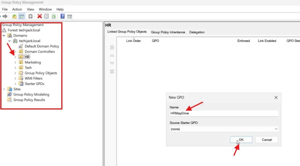
擴展您的域並導航至所需的 OU;在我們的例子中,它是 HR OU。
只是右鍵單擊在人力資源或並點擊在此域中創建一個 GPO,並將其鏈接到此處。
現在您必須提供名稱新的GPO。
在我們的例子中,我給它起了名字人力資源地圖驅動
因此,您可以為其指定任何名稱。


新的 GPO 已創建,我們必須對其進行編輯。
直接右鍵點擊新建的就可以了政府採購辦公室並點擊編輯。
的新窗口組策略管理編輯器將打開
用戶下偏好,展開Windows 設置,你會看到駕駛地圖。
右鍵單擊駕駛地圖,導航至新的,並點擊映射驅動器。


單擊“映射驅動器”後,將彈出新窗口。
在位置字段中,輸入我們創建的網絡共享的遠程路徑。
選中重新連接複選框。
下驅動器盤符,選擇單選按鈕為使用第一個可用的開始於,並選擇驅動器盤符。
在我的例子中,我選擇驅動器號為 K,如下圖所示


執行此操作後,單擊常用選項卡並選擇項目級定位,並點擊瞄準


單擊“目標”後,單擊“新項目”並選擇一個安全組。
點擊
因此,現在您必須選擇安全組,在我們的例子中是 HR 組


如下圖所示,我們選擇了我們的人力資源組。


現在,點擊好的,申請,和好的再次。
MapDrive已配置成功。
更新組策略
現在我們還必須更新服務器和客戶端計算機上的組策略設置。
要更新組策略設置,我們將運行以下命令指令管理指令在我們的服務器和客戶端上也是如此。
Gpupdate /force


組策略更新成功後。
我們現在可以為我們的用戶測試網絡映射驅動器。
因此,我們以用戶 David(我們人力資源組的成員)身份登錄。
登錄後,我們打開這台電腦,那裡有一個網絡驅動器。
我們的網絡驅動器的名稱是HRNetworkDrive,驅動器號是K,這是我們設置的。


在組策略的幫助下,我們已成功為 HR 組用戶映射網絡驅動器。
結論
每當您創建地圖網絡驅動器時,請確保分配適當的權限,以便只有用戶才能訪問為其創建的資源。
另外,記下您在組織中創建的所有網絡共享。
因此,如果您將任何其他用戶添加到此 HR 組,該用戶也將自動獲取地圖驅動器。
如果您對本文有任何疑問或疑問,請隨時聯繫。
我希望您還會喜歡有關 Windows Server Active Directory 教程的其他一些文章
此外,如果您想了解如何逐步映射網絡驅動器,請觀看下面的視頻。
